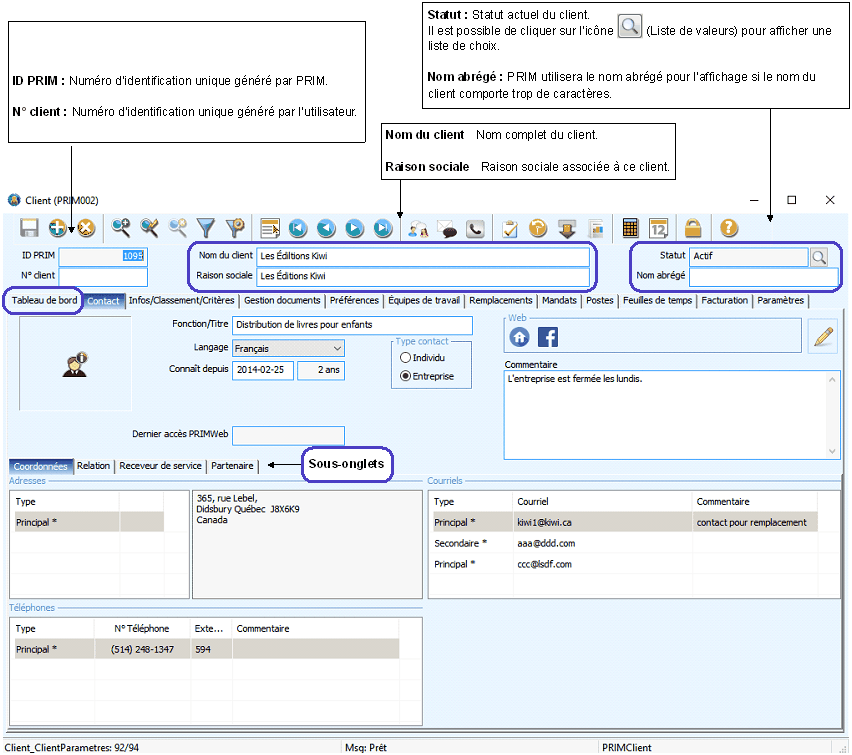
Toutes les informations reliées à chacun des clients se retrouvent dans leur dossier.
Peu importe dans quel onglet vous naviguerez, la section du haut sera toujours identique, elle affiche l’information générale à propos du client.
Sur le ruban « PRIM », cliquez sur le bouton
(Client) pour ouvrir la fenêtre.
À l’ouverture, vous êtes en mode recherche, vous remarquerez que les champs sont verts.
•Vous pouvez cliquer sur l’icône
(Effectuer une recherche), tous les enregistrements sont extraits et PRIM se positionne sur le premier élément de la liste.
•Il est possible de naviguer parmi les enregistrements à l’aide des icônes suivantes
.
•Vous pouvez débuter une recherche en inscrivant un mot clé dans un des champs verts et cliquer sur l’icône
(Effectuer une recherche).
La fenêtre peut occuper tout l'espace (mode plein écran) ou seulement une partie de l'écran.
