1.Dans le ruban « Sécurité ».
2.Cliquez sur « Utilisateur ».

3.Cliquez sur l’icône « insérer »

4.Sélectionnez le langage, cliquez « OK »
5.Complétez les champs : « Code utilisateur », « Nom », « Mot de passe », « Adresse courriel ».
PRIM Utilise l’adresse courriel par défaut de la session utilisé sur l’ordinateur
6.Cochez « Changer le mot de passe » ceci permettra à l’utilisateur de changer son mot de passe dès la première utilisation.
7.Cochez la case « Actif ». Si cette case n’est pas cochée l’utilisateur ne pourra utiliser PRIM.
8.Cliquez sur l’icône « Sauvegarder ».
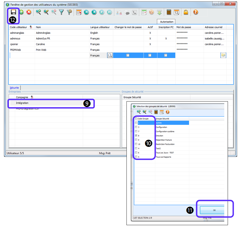
9.Dans l’espace « Entreprise », sélectionnez la compagnie.
10.Dans l’espace « Groupe de sécurité », cochez le(s) groupe(s) de sécurité désiré.
11.Cliquez « OK ».
12.Cliquez sur l’icône « Sauvegarder ».


Fenêtre "Éditon des modèles de message" - Ajouter un modèle