Please enable JavaScript to view this site.

Aide PRIM

Onglet - Infos/Classement/Critères

 

L'onglet Infos/Classement/Critères regroupe des informations sur le candidat, par exemple, sa profession ou les diplômes obtenus.

 

Il contient aussi les critères d'indexation qui serviront à PRIM pour trouver des correspondances avec les demandes des clients.

 

Les informations sous cet onglet proviennent :

 

Des éléments extraits de l'analyse automatisée du CV dans PRIM

Des éléments extraits de l'analyse du CV à l'ajout du document par le candidat lors de son inscription sur le portail Web

De la saisie manuelle des informations lors de la création du dossier du candidat

Les informations consignées dans cette section auront un impact important lors de la recherche d'un candidat pour un quart ou un poste.

 

Description du contenu de chaque section

 

 

On peut diviser cet onglet en 3 sections : les sujets, les propriétés sujet et les choix.  
 

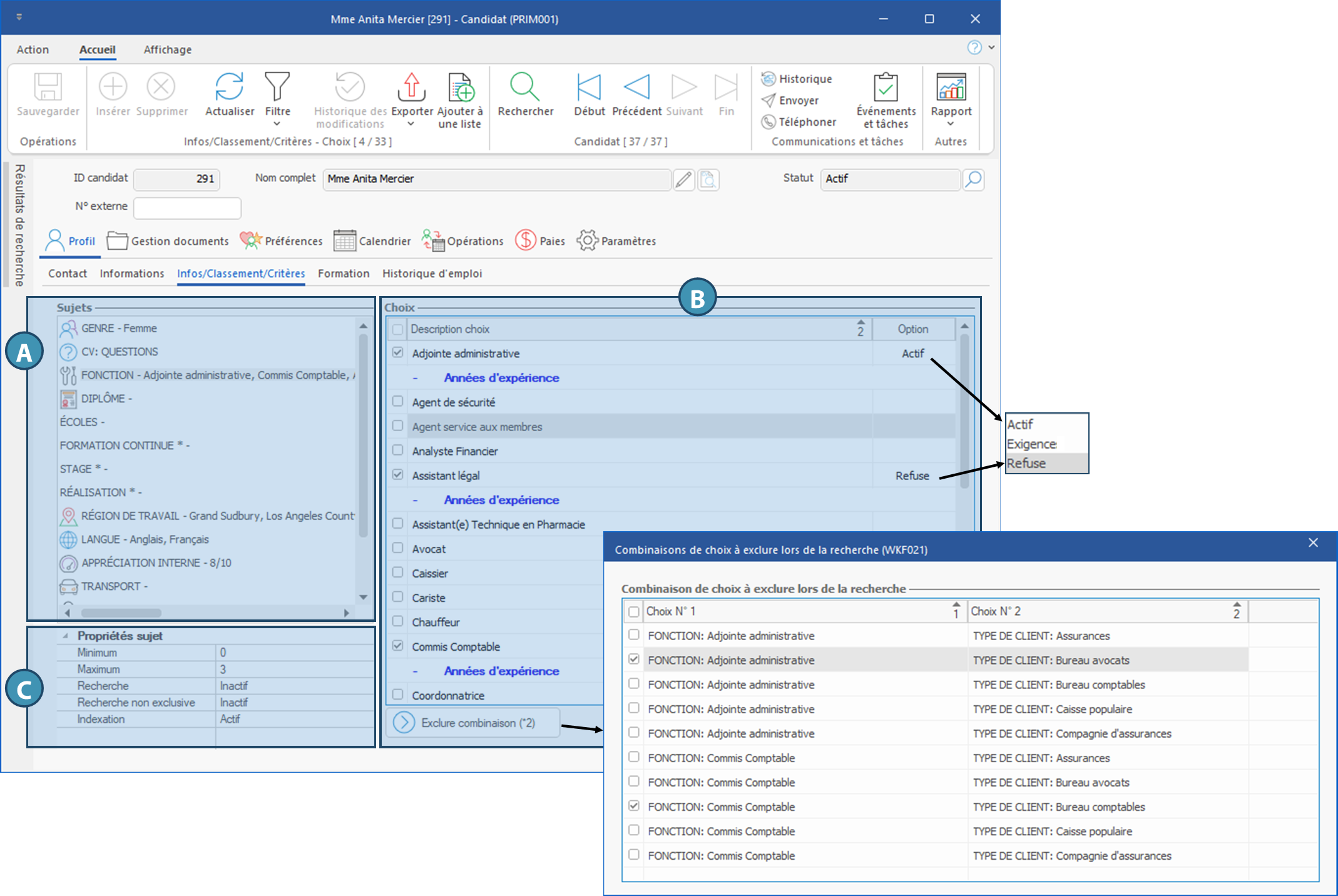
Sujets (A)

On trouve dans cette section une liste de sujets qui seront utlisés soit à titre informatif pour définir le candidat, pour le classer, ou  qui seront considérés comme des critères pour la correspondance avec les propositions d'emploi ou de quarts. Chaque sujet est associé à des propriétés, et propose une liste de choix à cocher ou précisions à apporter. La liste de sujets est entièrement personnalisable et peut donc être adaptée selon vos besoins. Toutefois, certains sujets de la configuration de base sont essentiels au bon fonctionnement de vos opérations, notamment la fonction, la région de travail et le type de client. Ces sujets seront utilisés comme critères pour trouver les bons candidats, mais d'autres sujets propres à votre agence pourraient également être utilisés à cette fin.

 

Propriétés sujet (B)

Cette section affiche les propriétés du sujet sélectionné. Si les exigences relatives aux propriétés ne sont pas respectées, un message d'erreur s'affichera au moment de sauvegarder, vous invitant à revoir les sujets en erreur.

 

Minimum : Indique le nombre de choix minimum à cocher

Maximum : Indique le nombre de choix maximum à cocher

Recherche : Sans objet chez le candidat. Cette propriété pourra être activée dans les clients ou les demandes

Recherche non exclusive : Sans objet chez le candidat. Cette propriété pourra être activée dans les clients ou les demandes

Indexation : Si l'indexaction est activée sur un sujet chez le candidat, cela signifie que le critère peut être utilisé pour la mise en correspondance avec les demandes des clients. À cette fin, le même sujet devra être disponible et activé en recherche chez les clients ou dans les demandes.

 

Choix (C) 

Chaque sujet est associé à une liste de choix ou d'options, et des précisions peuvent parfois être apportées à ces choix ou options, selon le cas.

Par exemple, pour un sujet comme Permis professionnel, les choix pourraient correspondre aux types de permis, et un champ à remplir peut être configuré pour permettre l'ajout du numéro de permis, la date d'expiration, etc.

Enfin, pour des critères utilisés dans la correspondance avec les offres d'emploi ou les clients, les choix peuvent être qualifiés de la façon suivante :

Actif : Option sélectionnée par défaut. Le candidat s'affichera dans le planificateur pour les demandes qui correspondent, à condition que les autres critères soient également satisfaits.

Exigence : Le candidat s'affichera dans le planificateur seulement pour les demandes correspondant exactement à cette option. Si une option cochée est associée à cette option, cela exclura toutes les autres options cochées pour le même sujet, même si le candidat a les compétences requises.

Refuse : Le candidat refuse les offres correspondant à cette option. Ainsi, si cette option est sélectionnée pour un choix coché, cela signifie que le candidat a les compétences, mais refuse ce type de mandat. Le candidat n'aparraîtra donc pas dans le planificateur pour ce type de mission.

 

: Ce bouton permet d'exclure des combinaisons de choix. À la suite de la sauvegarde des choix du candidat, PRIM crée une liste de combinaisons en utilisant les fonctions et les types de client inscrits au dossier. Cliquez sur ce bouton pour afficher la fenêtre Combinaisons de choix à exclure lors de la recherche, et au besoin, cochez les cases qui correspondent aux restrictions exprimées par le candidat.

Le chiffre entre parenthèses sur le bouton indique le nombre de  combinaisons à exclure. Dans cet exemple, la candidate a les fonctions adjointe administrative et commis comptable activées, mais ne souhaite pas exercer la fonction d'adjointe administrative dans un bureau d'avocats, ni de commis comptable dans un bureau de comptables.

 

 

 

  Compléter les critères : quelques exemples

 

 

 

 

Created with Help+Manual 8 and styled with Premium Pack Version 4 © by EC Software