Le candidat apparaîtra dans la liste
« CRITÈRES CLIENT CONFORME » si les critères du candidat sont identiques aux critères du remplacement ET du client.
Le candidat apparaîtra dans la liste
« CRITÈRES CLIENT NON CONFORME » si les critères du candidat sont identiques aux critères du remplacement MAIS PAS identiques aux critères du client.
Plusieurs endroits sont à vérifier afin de déterminer pourquoi le candidat n’apparaît pas dans le résultat de la recherche ou pourquoi le candidat apparaît dans la liste des « CRITÈRES CLIENT NON CONFORME ».
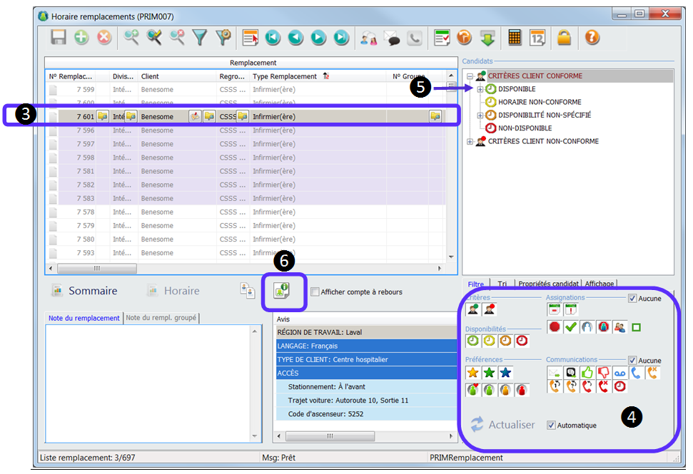
1-Dans le ruban « PRIM ». 2-Cliquez sur le dossier « Horaire remplacements ».
3-Sélectionnez le remplacement concerné. La ligne du remplacement devient grise. 4-Dans l’onglet « Filtre » assurez-vous que tous les icônes sont cochés. 5-Déployez la liste des candidats en cliquant sur tous les +. 6-Cliquez sur l’icône « Remplacement ».
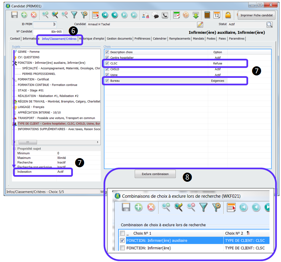
7-Cliquez sur l’onglet « Infos/Classement/Critères ». 8-Vérifiez les choix qui sont obligatoires dans chaque sujet et assurez-vous que les mêmes sont sélectionnés dans le dossier du candidat dans l’onglet « Infos/Classement/Critères ».
9-Au minimum une fonction ou profession, ou titre, etc.…. doit absolument être cochée et obligatoire.
|
1.Dans le ruban « PRIM ». 2.Cliquez sur le dossier « Candidat ».
3.Cliquez sur l’onglet « Informations ». 4.Assurez-vous que le type d’emploi recherché « Remplacement » est coché. 5.Aussi assurez-vous que la division pour laquelle le remplacement a été créé n’apparaît pas dans la section « Interdire au candidat de travailler pour ces divisions ».
6.Toujours dans le dossier « Candidat », cliquez sur l’onglet « Infos/Classement/Critères ». 7.Pour tous les sujets qui sont actif pour l’indexation : ✍Assurez-vous que les choix qui ont l’option (Exigences) correspondent au remplacement. ✍Vérifiez aussi s’il y a des choix qui ont l’option (Refuse) parmi les choix demandés par le remplacement. 8.Vérifiez s’il y a quelque chose dans le bouton « Exclure combinaison ».
|
1.Dans le ruban « PRIM ». 2.Cliquez sur le dossier « Client ».
3.Cliquez sur l’onglet « Infos/Classement/Critères ». 4.Pour tous les sujets qui sont actif pour la recherche, assurez-vous que les mêmes sont sélectionnés dans le dossier du candidat dans l’onglet « Infos/Classement/Critères ».
|

Changer le statut d'un remplacement
Fenêtre "Horaire remplacement"
Créer un remplacement (Demande unique)
Créer une demande d'un client - Remplacement groupé