Il est préférable de faire un ajustement directement dans la demande, car celle-ci aura un impact sur le rapport de rentabilité. Il est aussi possible de faire un ajustement directement sur la facture ou la paie, dans ce cas assurez-vous que cet ajustement n’a aucun lien avec une demande afin de ne pas fausser le rapport de rentabilité.
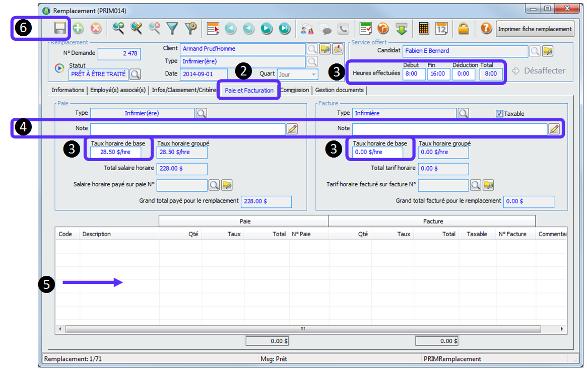
1-Ouvrir la demande (Remplacement ou semaine du mandat).
2-Cliquez sur l’onglet « Paie et facturation ».
3-S’il y a lieu changez : Les heures effectuées, le taux horaire de base.
Assurez-vous qu’un candidat soit affecté et que les heures ne sont pas facturées ou payées.
4-S’il y a lieu, ajoutez une note pour la paie/facturation.
5-S’il y a lieu, ajoutez un code de paie/facturation.
Si les heures sont déjà facturées/payées les codes seront ajoutés sur la prochaine paie/facture.
6-Cliquez sur l’icône « Sauvegarder ».


Comment changer les taxes d’un client?
Comment inscrire une note sur une facture?
Comment retirer une demande d’une paie ou d’une facture?
Comment insérer un code de paie ou de facturation dans une demande?
Comment créer, imprimer et envoyer par courriel une paie?
Comment créer, imprimer et envoyer par courriel une facture?
Comment faire un ajustement directement sur une facture?